Building our Eclipse Helios Environment from the Eclipse Web Site
1) Go to http://www.eclipse.org/downloads/
2) Download and tar -xvf Eclipse IDE for C/C++ Developers, Be sure to select the correct version (Windows32/ Linux32/Linux64) for your host system. This is the official version. See the Install Guide on this page for more information.
3) Start up Eclipse Helios
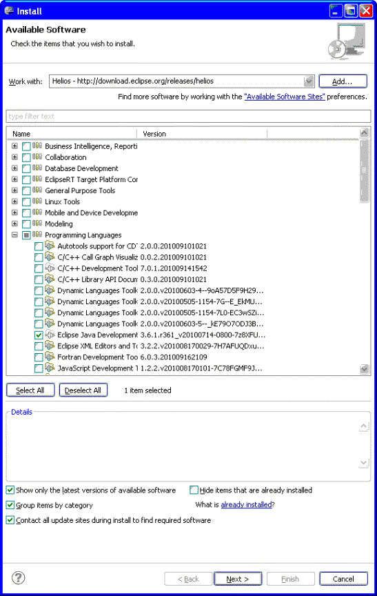
4) Select the Help -> Install New Software menu selection
5) In the Dialog that appears set: work with: -Helios-....
6) In the list that appears click Programming Languages and check the "Eclipse Java Development" checkbox
7) Click the NEXT button at the bottom of the page, and NEXT/FINISH buttons in the following windows to install the Eclipse Java Development plugin into your version of Eclipse
8)
Restart Eclipse at the end of the install. You will now have
exactly what is in our .zip/ tar.gz

